

|
|
AutoEnable |
|
|
AutoMode |
|
|
Tab Control |
|
|
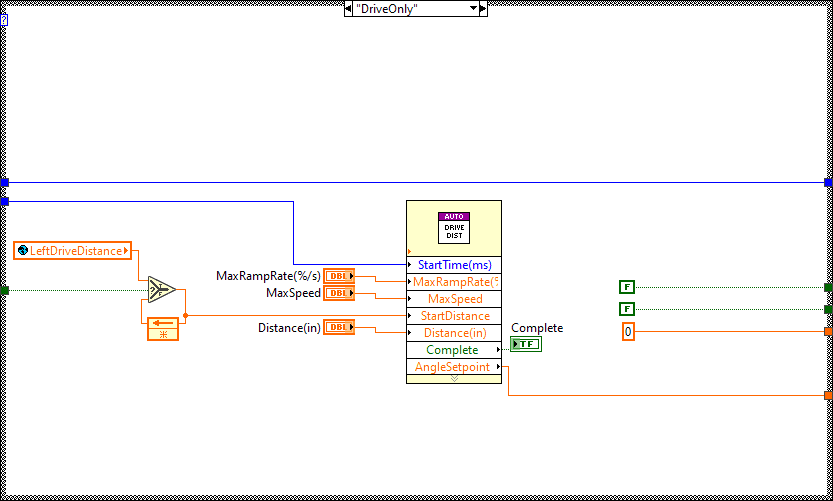
MaxRampRate(%/s) |
|
|
MaxSpeed |
|
|
Distance(in) |
|
|
ShootTime(ms) |
|
|
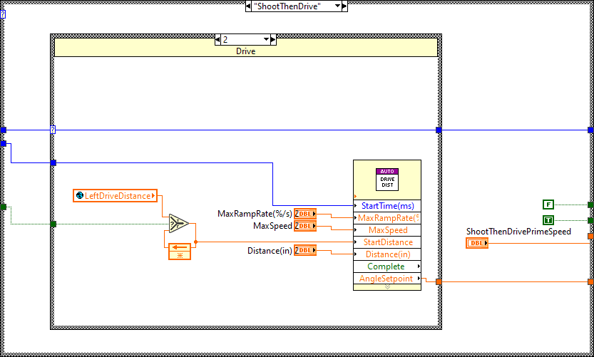
ShootThenDrivePrimeSpeed |
|
|
MaxRampRate(%/s) 2 |
|
|
MaxSpeed 2 |
|
|
Distance(in) 2 |
|
|
ShootThenDrivePrimeSpeed 2 |
|
|
ShootTime(ms) 2 |
|
|
Distance(in) 3 |
|
|
MaxSpeed 3 |
|
|
MaxRampRate(%/s) 3 |
|
|
ShootThenDrivePrimeSpeed 3 |
|
|
ShootTime(ms) 3 |
|
|
Distance(in) 4 |
|
|
MaxSpeed 4 |
|
|
MaxRampRate(%/s) 4 |
|
|
Distance(in) 5 |
|
|
MaxSpeed 5 |
|
|
MaxRampRate(%/s) 5 |
|
|
ShootThenDrivePrimeSpeed 4 |
|
|
ShootTime(ms) 4 |
|
|
Distance(in) 6 |
|
|
MaxSpeed 6 |
|
|
MaxRampRate(%/s) 6 |
|
|
ShootTime(ms) 5 |
|
|
TurnSpeed |
|
|
ShootThenDrivePrimeSpeed 5 |
|
|
ShootTime(ms) 6 |
|
|
Distance(in) 7 |
|
|
MaxSpeed 7 |
|
|
MaxRampRate(%/s) 7 |
|
|
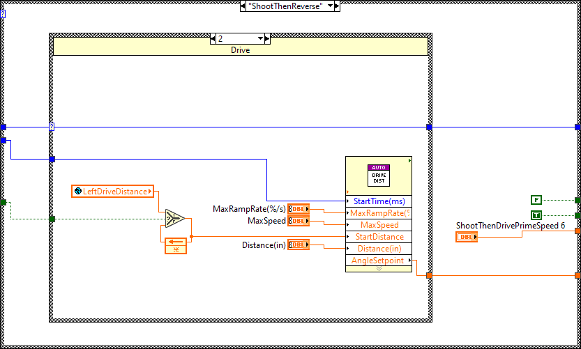
ShootThenDrivePrimeSpeed 6 |
|
|
ShootTime(ms) 7 |
|
|
Distance(in) 8 |
|
|
MaxSpeed 8 |
|
|
MaxRampRate(%/s) 8 |
|
|
Distance(in) 9 |
|
|
MaxSpeed 9 |
|
|
MaxRampRate(%/s) 9 |
|
|
RoutineStage |
|
|
Complete |
























"FoolishDriver.vi History"
Current Revision: 35
